OSHAREにご関心をお寄せいただき、誠にありがとうございます。
ご購入の場合は会員登録の上、サロン名の記述が必須となります。
ご購入には会員登録が必要です。
その為には、まず会員登録してください。
※価格はログイン後に表示されます。
スマホで会員登録
会員登録画面へ進みます Step 1
左上のハンバーガーメニューの三本線をタップしてください。
メニューが開いたら、「アカウント」を選択してください。
ログイン画面 Step 2
ログイン画面でメールアドレスを入力します。
入力したメールアドレス宛に数字6桁のログインコードを記載したメールが届きます。
6桁のログインコードを入力してください。
スマホでログインする際、「私は人間です」という認証システムの表示がされる場合があります。これは不正アクセスを防ぐためのセキュリティ認証システムです。
表示される問題に正しくご回答いただくことで、引き続きサイトをご利用いただけます。
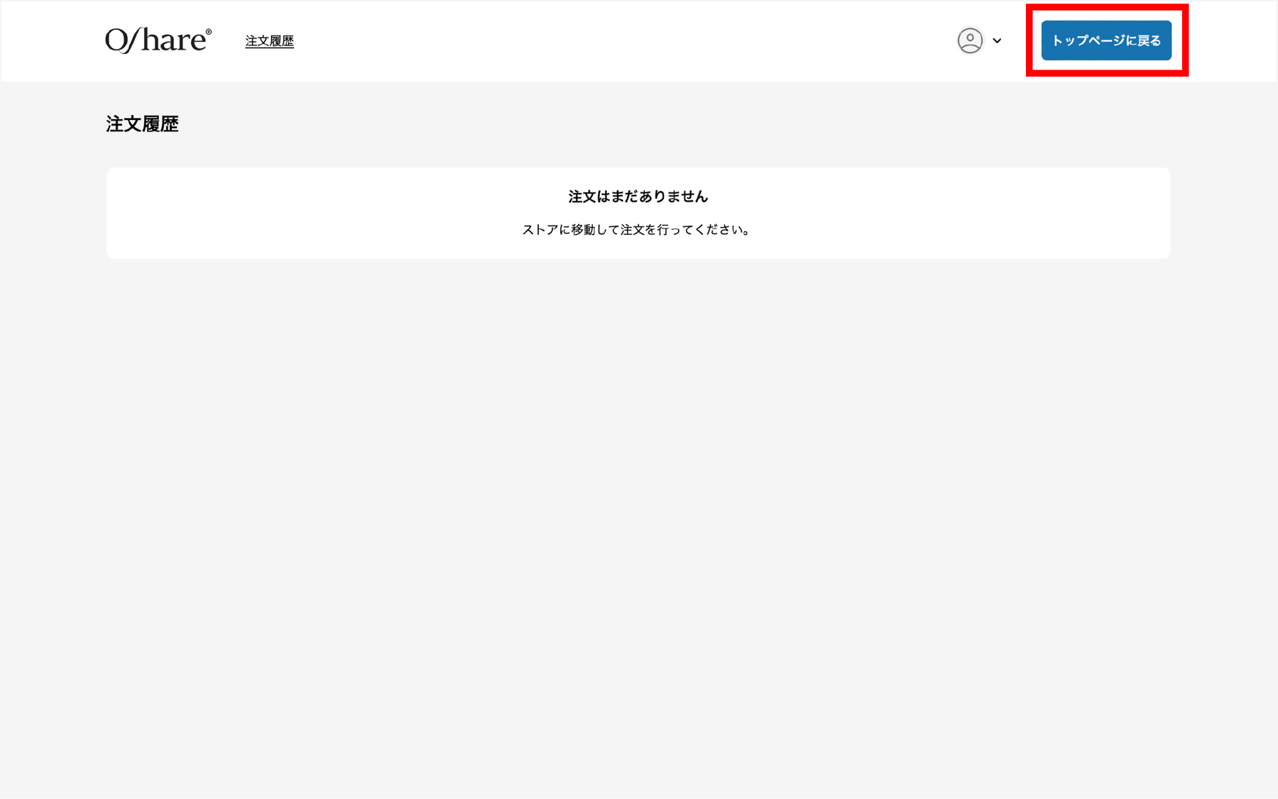
ホームページに戻ります Step 3
画面が注文履歴に移動しますが、引き続き商品を購入するには、ロゴアイコンをタップしてトップページに戻ります。
カートに商品を追加します Step 4
商品を選んで「カートに追加する」ボタンをタップします。
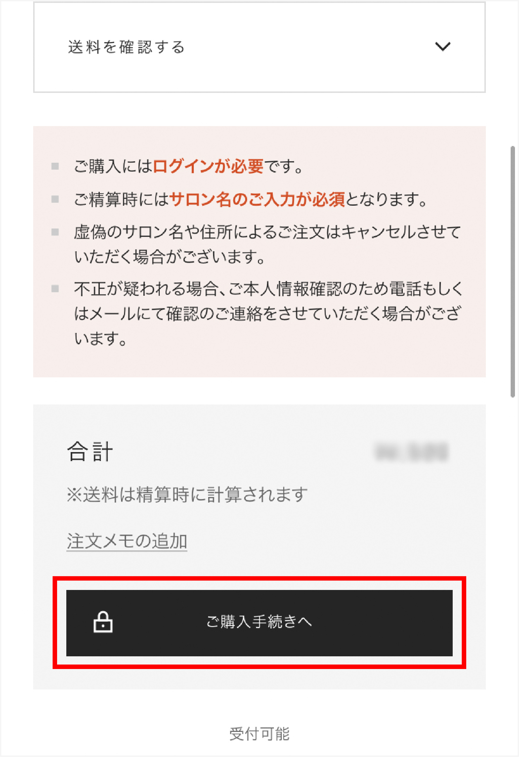
ご購入手続きへ進みます Step 5
ご購入手続きへ進むために、このアイコンをタップしてください。
「ご購入手続きへ」ボタンをタップします。
チェックアウト画面に移動 Step 6
チェックアウト画面に移動します。
その後は通常通りチェックアウトを進めてください(姓名、サロン名、住所、電話番号の入力は必須)。
PCで会員登録
会員登録画面へ進みます Step 1
会員登録画面へ進むために、このアイコンを選択してください。
ログイン画面 Step 2
ログイン画面でメールアドレスを入力します。
入力したメールアドレス宛に数字6桁のログインコードを記載したメールが届きます。
6桁のログインコードを入力してください。
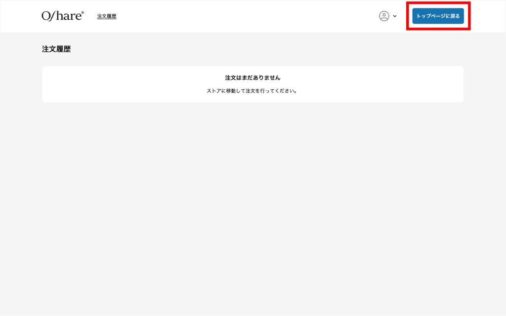
ホームページに戻ります Step 3
画面が注文履歴に移動しますが、「トップページに戻る」、購入したい商品を選択してください。
カートに商品を追加します Step 4
商品を選んで「カートに追加する」ボタンをクリックします。
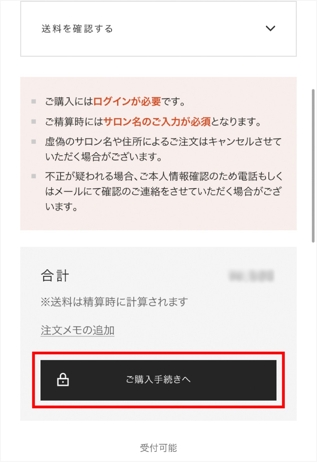
ご購入手続きへ進みます Step 5
ご購入手続きへ進むために、このアイコンを選択してください。
カート画面で「ご購入手続きへ」ボタンをクリックします。
チェックアウト画面に移動 Step 6
チェックアウト画面に移動します。
その後は通常通りチェックアウトを進めてください(姓名、サロン名、住所、電話番号の入力は必須)。
